CLIENT: A Water Treatment Firm
An assessment of software and resource usage to uncover inefficiencies and identify cost-saving opportunities.

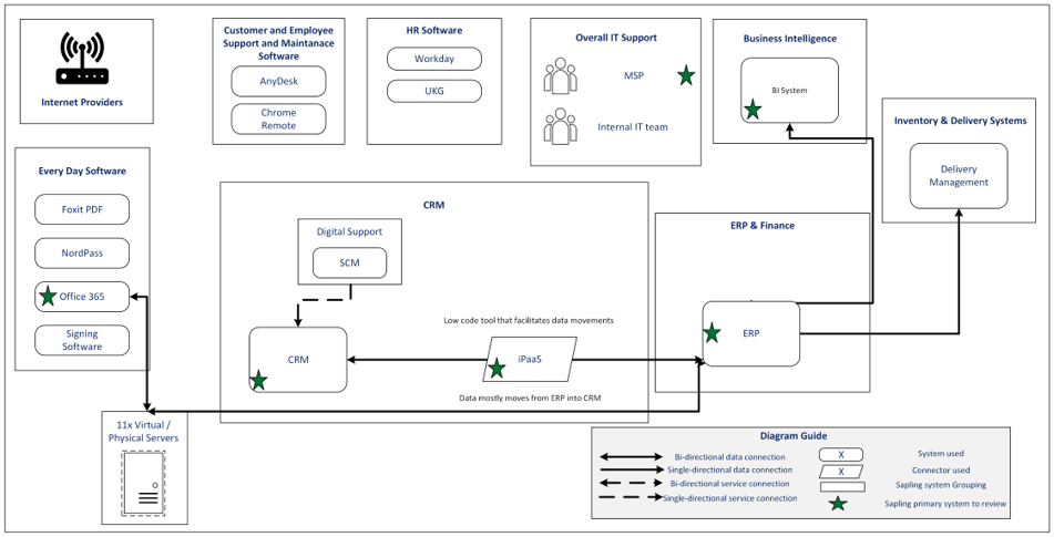
Data Flow Diagram of IT Resources

Latest Case Studies
An assessment of software and resource usage to uncover inefficiencies and identify cost-saving opportunities.

We analyzed invoices, contracts, and daily system interactions to assess the current state and identify inefficiencies, such as unused capacity and recurring costs
Through surveys and direct follow-ups, we examined the flow of information to gain a fully understanding of system usage and identify efficiency gaps
By benchmarking system performance against industry standards, Sapling developed recommendations to reduce IT costs by 25% and improve efficiency across the organization


A centralized, automated solution to reconcile revenues efficiently and provide reliable, actionable insights for finance and management teams.

A specialty finance lender hired Sapling to deliver a Field Exam Report and corresponding Exam Workbook for a specific client.